This website requires JavaScript.
Explore
Help
Register
Sign In
ets-labs
/
python-dependency-injector
Watch
1
Star
1
Fork
0
You've already forked python-dependency-injector
mirror of
https://github.com/ets-labs/python-dependency-injector.git
synced
2025-11-17 00:05:34 +03:00
Code
Issues
Packages
Projects
Releases
Wiki
Activity
0e5ec6956e
python-dependency-injector
/
docs
/
images
/
providers
/
external_dependency.png
Roman Mogilatov
91dcfea775
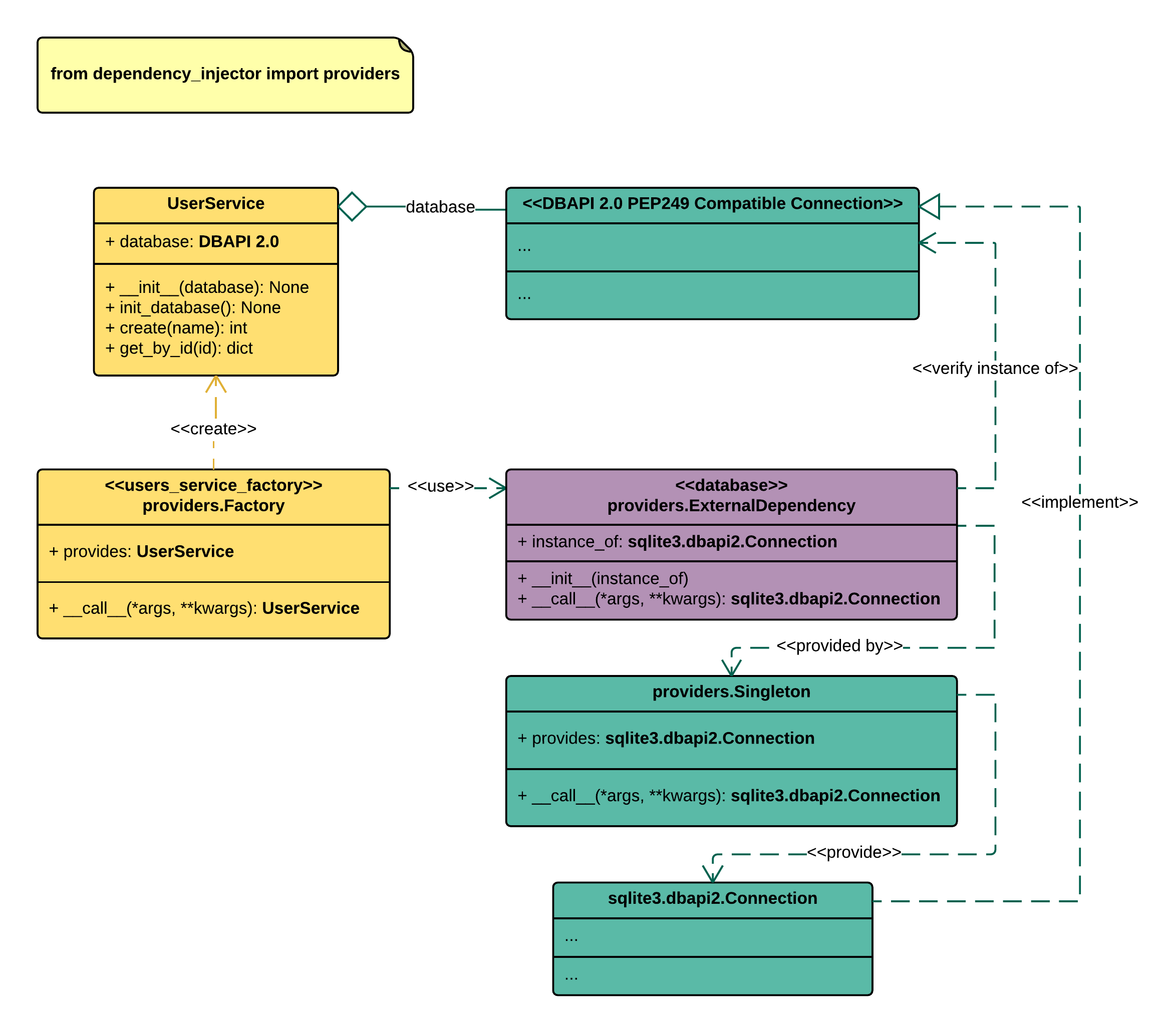
Update external dependency provider docs, including API, and examples
2015-11-23 21:46:20 +02:00
90 KiB
2348x2063px
Raw
History