This website requires JavaScript.
Explore
Help
Register
Sign In
ets-labs
/
python-dependency-injector
Watch
1
Star
1
Fork
0
You've already forked python-dependency-injector
mirror of
https://github.com/ets-labs/python-dependency-injector.git
synced
2025-12-09 19:24:08 +03:00
Code
Issues
Packages
Projects
Releases
Wiki
Activity
18ad20a1fb
python-dependency-injector
/
docs
/
images
/
providers
/
callable.png
Roman Mogilatov
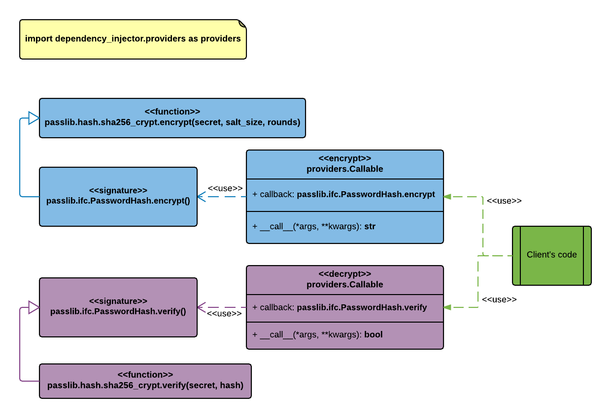
c5518e0ec3
Update callable provider docs
...
+ Add providers class diagram
2016-06-09 01:43:25 +03:00
32 KiB
1240x850px
Raw
History