This website requires JavaScript.
Explore
Help
Register
Sign In
ets-labs
/
python-dependency-injector
Watch
1
Star
1
Fork
0
You've already forked python-dependency-injector
mirror of
https://github.com/ets-labs/python-dependency-injector.git
synced
2025-10-28 22:48:02 +03:00
Code
Issues
Packages
Projects
Releases
Wiki
Activity
19aeb45c47
python-dependency-injector
/
docs
/
images
/
containers
/
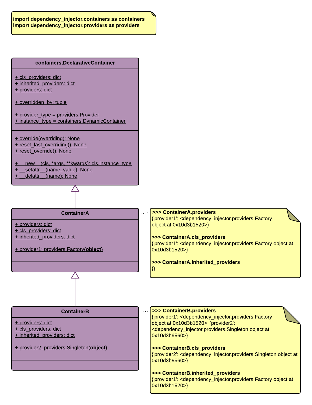
declarative_inheritance.png
Roman Mogilatov
5ef01b0b07
Update declarative container docs
2016-06-03 19:20:34 +03:00
64 KiB
1080x1400px
Raw
History