This website requires JavaScript.
Explore
Help
Register
Sign In
ets-labs
/
python-dependency-injector
Watch
1
Star
1
Fork
0
You've already forked python-dependency-injector
mirror of
https://github.com/ets-labs/python-dependency-injector.git
synced
2025-11-19 09:15:42 +03:00
Code
Issues
Packages
Projects
Releases
Wiki
Activity
4829efff71
python-dependency-injector
/
docs
/
images
/
providers
/
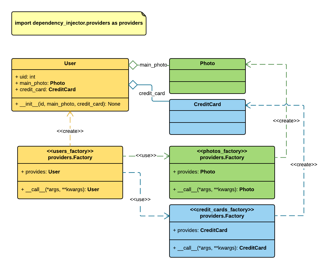
factory_init_injections.png
Roman Mogilatov
14ca5651df
Update factory provider docs
2016-06-08 16:41:13 +03:00
32 KiB
1126x920px
Raw
History