This website requires JavaScript.
Explore
Help
Register
Sign In
ets-labs
/
python-dependency-injector
Watch
1
Star
1
Fork
0
You've already forked python-dependency-injector
mirror of
https://github.com/ets-labs/python-dependency-injector.git
synced
2025-11-17 16:25:37 +03:00
Code
Issues
Packages
Projects
Releases
Wiki
Activity
88b563269d
python-dependency-injector
/
docs
/
images
/
providers
/
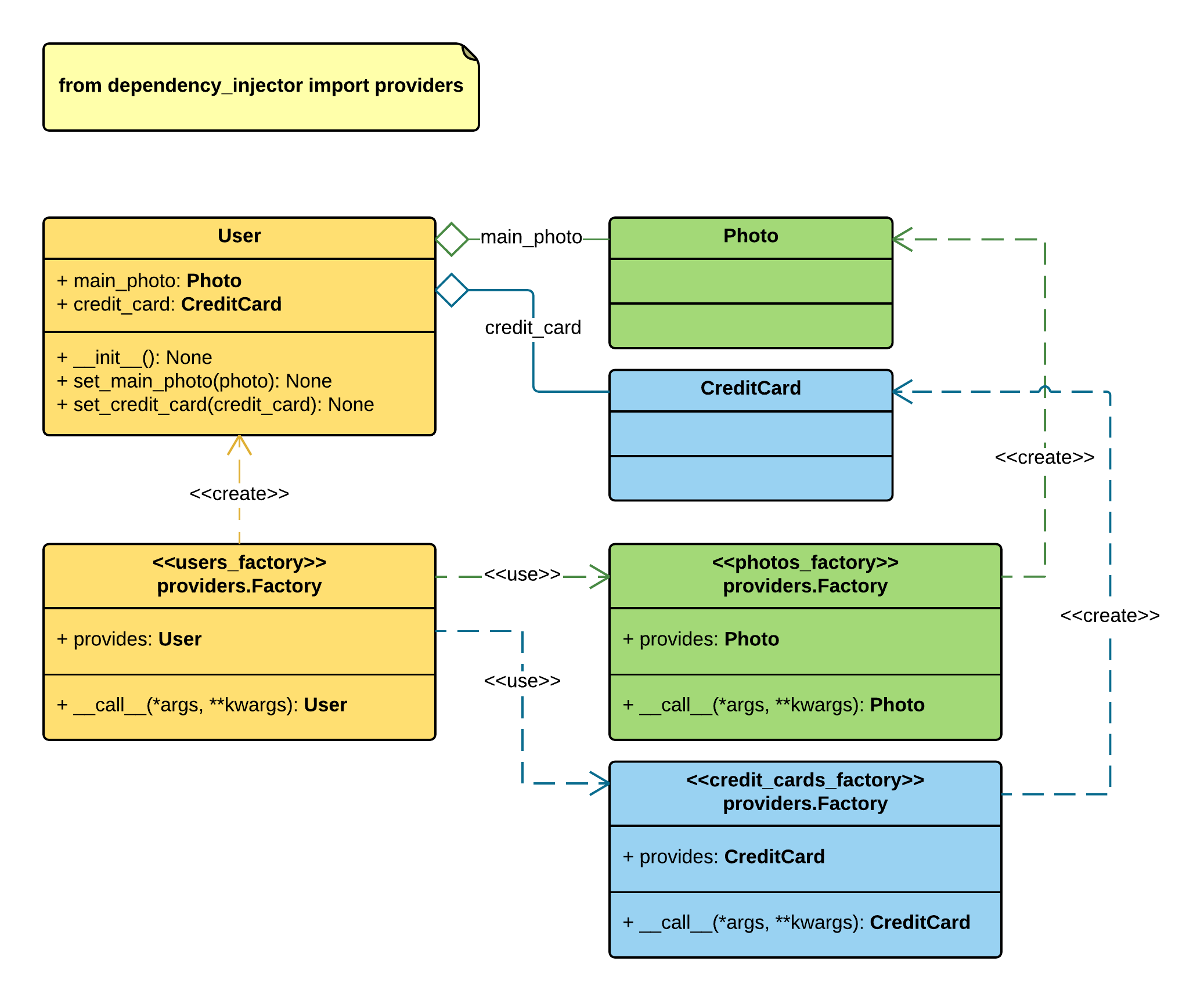
factory_method_injections.png
Roman Mogilatov
7eed1cf880
Update Factory provider docs and examples
2015-11-23 21:46:19 +02:00
72 KiB
2074x1725px
Raw
History