This website requires JavaScript.
Explore
Help
Register
Sign In
ets-labs
/
python-dependency-injector
Watch
1
Star
1
Fork
0
You've already forked python-dependency-injector
mirror of
https://github.com/ets-labs/python-dependency-injector.git
synced
2025-11-02 08:57:27 +03:00
Code
Issues
Packages
Projects
Releases
Wiki
Activity
b61e3ee007
python-dependency-injector
/
docs
/
images
/
providers
/
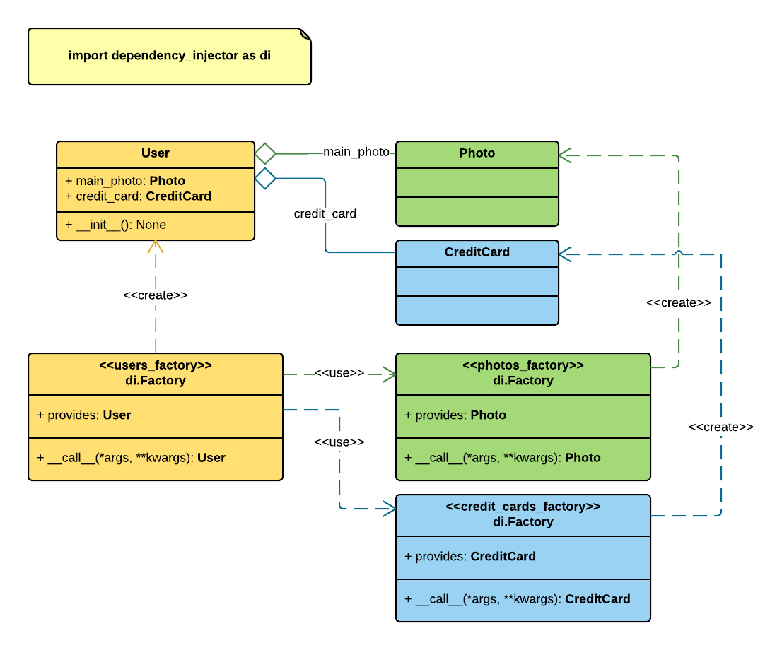
factory_attribute_injections.png
Roman Mogilatov
2d5ce49254
Update factory attribute injections docs
2015-09-02 23:02:58 +03:00
29 KiB
1106x920px
Raw
History