This website requires JavaScript.
Explore
Help
Register
Sign In
ets-labs
/
python-dependency-injector
Watch
1
Star
1
Fork
0
You've already forked python-dependency-injector
mirror of
https://github.com/ets-labs/python-dependency-injector.git
synced
2025-10-18 09:44:29 +03:00
Code
Issues
Packages
Projects
Releases
Wiki
Activity
b61e3ee007
python-dependency-injector
/
docs
/
images
/
providers
/
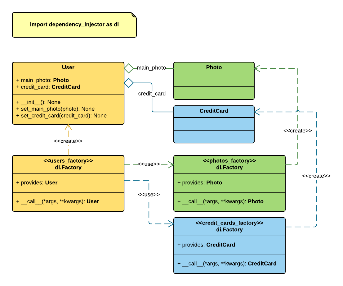
factory_method_injections.png
Roman Mogilatov
479f50fb76
Update Factory method injections docs
2015-09-02 22:59:06 +03:00
31 KiB
1106x920px
Raw
History