This website requires JavaScript.
Explore
Help
Register
Sign In
ets-labs
/
python-dependency-injector
Watch
1
Star
1
Fork
0
You've already forked python-dependency-injector
mirror of
https://github.com/ets-labs/python-dependency-injector.git
synced
2025-11-15 23:35:38 +03:00
Code
Issues
Packages
Projects
Releases
Wiki
Activity
b7bab4938f
python-dependency-injector
/
docs
/
images
/
providers
/
custom_provider.png
Roman Mogilatov
54da9913eb
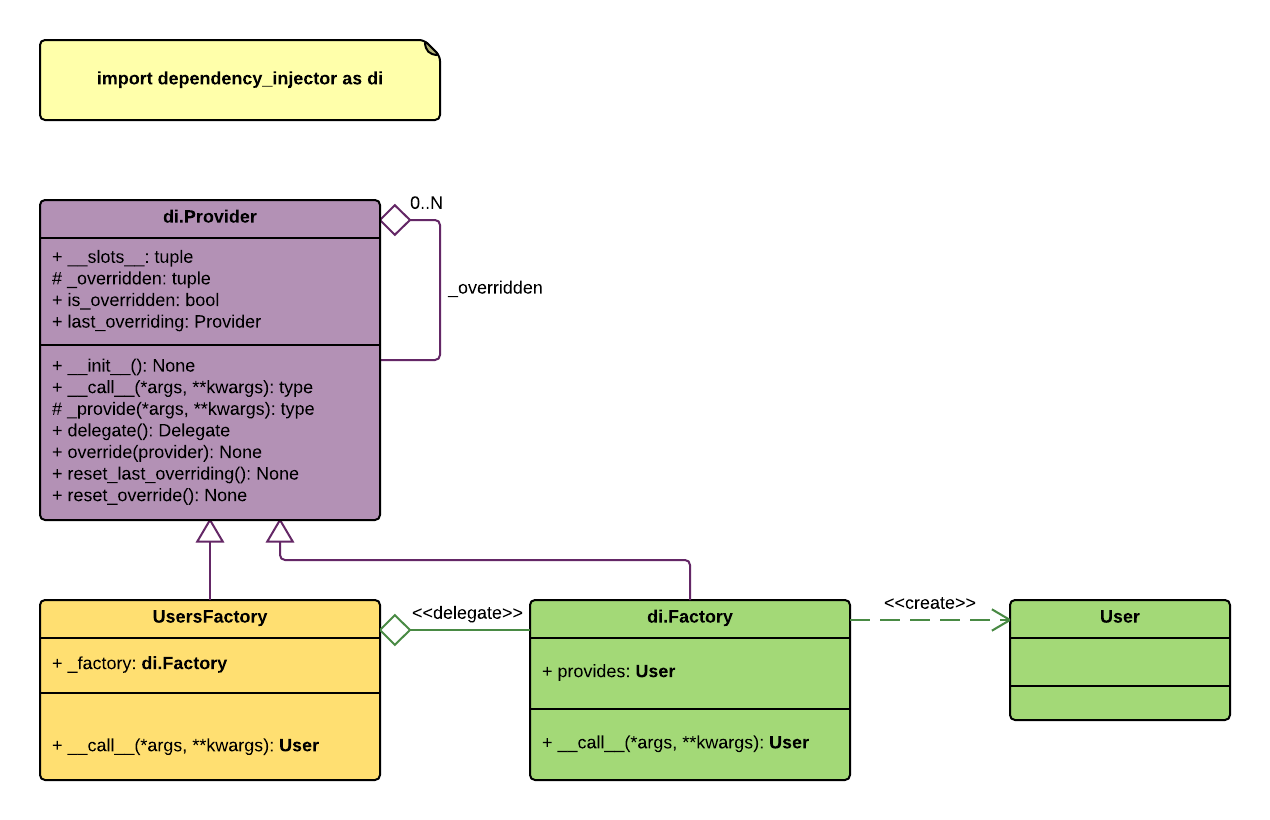
Update docs about writing custom providers
2015-09-02 17:20:19 +03:00
28 KiB
1270x820px
Raw
History