This website requires JavaScript.
Explore
Help
Register
Sign In
ets-labs
/
python-dependency-injector
Watch
1
Star
1
Fork
0
You've already forked python-dependency-injector
mirror of
https://github.com/ets-labs/python-dependency-injector.git
synced
2025-11-12 22:05:33 +03:00
Code
Issues
Packages
Projects
Releases
Wiki
Activity
e37a8cee3b
python-dependency-injector
/
docs
/
images
/
providers
/
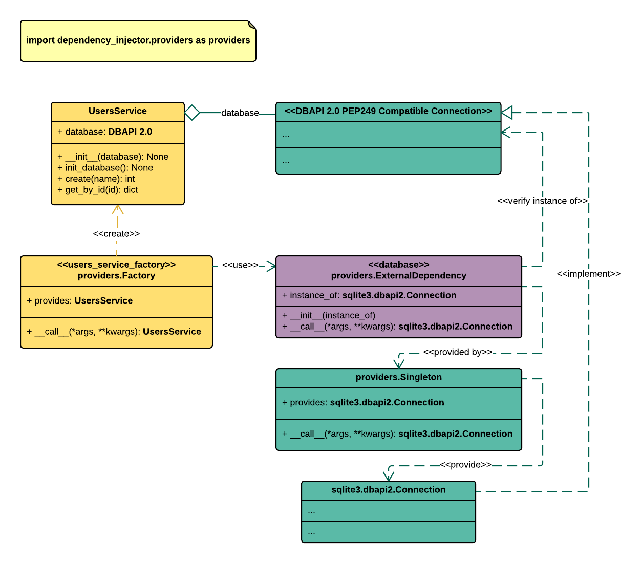
external_dependency.png
Roman Mogilatov
9969bc4761
Update external dependency provider docs
2016-06-09 17:47:55 +03:00
41 KiB
1252x1100px
Raw
History