This website requires JavaScript.
Explore
Help
Register
Sign In
ets-labs
/
python-dependency-injector
Watch
1
Star
1
Fork
0
You've already forked python-dependency-injector
mirror of
https://github.com/ets-labs/python-dependency-injector.git
synced
2025-11-17 00:05:34 +03:00
Code
Issues
Packages
Projects
Releases
Wiki
Activity
fde062b9fc
python-dependency-injector
/
docs
/
images
/
catalogs
/
declarative_inheritance.png
Roman Mogilatov
9a5e8f4a5a
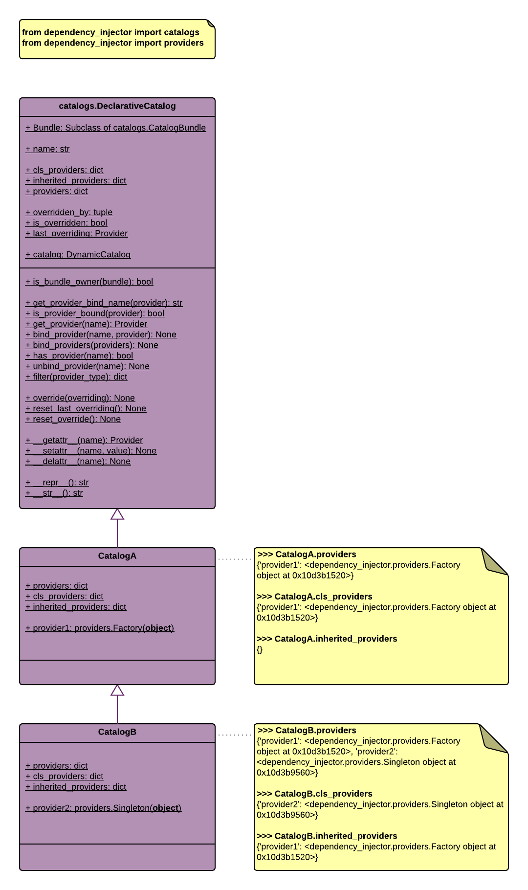
Update docs for declarative catalogs
2015-11-23 21:46:18 +02:00
78 KiB
1080x1820px
Raw
History